Ce sujet a été résolu
Durant mes cours d'ingénierie j'ai apprends à utiliser un outil pour faire des graphes en codant en mermaid.
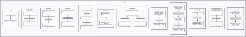
Vu que je me suis beaucoup intéressé à la phénoménologie et aux différentes traditions spirituelles, je me suis dit que ça serait sympa que je schématise ce que je pense savoir à ce niveau et ce que j'ai expérimenté.
Je me suis amusé à représenter d'un point de vue phénoménologie (courant philosophique qui étudie les vécus du point de vue subjectif de la conscience) le vécu en tant que pur sujet de différentes traditions spirituelles (en essayant de ne pas les dénaturer) d'une façon simplifiée. Bien sûr ce n'est pas parfait, il va falloir que j'aille un peu plus en profondeur, le format sujet -> objet de perception n'est pas satisfaisant dans le cadre de l'advaita par exemple
C'est qu'une première ébauche.
Certain ne vont absolument rien comprendre, mais qu'en pensez vous clés spirituels ?
Si vous avez des commentaires constructifs, j'écoute !

Vu que je me suis beaucoup intéressé à la phénoménologie et aux différentes traditions spirituelles, je me suis dit que ça serait sympa que je schématise ce que je pense savoir à ce niveau et ce que j'ai expérimenté.
Je me suis amusé à représenter d'un point de vue phénoménologie (courant philosophique qui étudie les vécus du point de vue subjectif de la conscience) le vécu en tant que pur sujet de différentes traditions spirituelles (en essayant de ne pas les dénaturer) d'une façon simplifiée. Bien sûr ce n'est pas parfait, il va falloir que j'aille un peu plus en profondeur, le format sujet -> objet de perception n'est pas satisfaisant dans le cadre de l'advaita par exemple
C'est qu'une première ébauche.
Certain ne vont absolument rien comprendre, mais qu'en pensez vous clés spirituels ?
Si vous avez des commentaires constructifs, j'écoute !
Je m'identifie à l'Infini, au Non-Etre indéterminé, pure transcendance, hors espace-temps, incluant l'Etre déterminé
il y a 20 jours
Scar
20j
deja met le en pdf on peux pas le lire ton image
même avec un pdf j'y arrive pas à partager.
voici un lien pour récupérer le schéma :
https://www.transfernow.net/dl/20251105F3DYwy9U
voici un lien pour récupérer le schéma :
Je m'identifie à l'Infini, au Non-Etre indéterminé, pure transcendance, hors espace-temps, incluant l'Etre déterminé
il y a 20 jours
il faut que je rajoute la spiritualité des trans aussi
Je m'identifie à l'Infini, au Non-Etre indéterminé, pure transcendance, hors espace-temps, incluant l'Etre déterminé
il y a 20 jours
up !
Je m'identifie à l'Infini, au Non-Etre indéterminé, pure transcendance, hors espace-temps, incluant l'Etre déterminé
il y a 20 jours



